v
vNick
Recent News
View all
With the initial version of [API Insights](https://www.servicenow.com/docs/bundle/yokohama-servicenow-platform/page/product/api-insights/reference/api-insights.html), released in September of 2024,...
The API Service Graph Connector for AWS API Gateway has been released into the innovation lab to get early feedback on the data mappings and relationships into the CMDB. AWS API Gateway has two set...
API Service Graph Connector for AWS API Gateway: The Innovation Lab Release
Import
·
over 1 year
www.servicenow.com
cache
[API Insights](https://www.servicenow.com/community/api-insights-articles/what-is-api-insights/ta-p/2923510) consists of two primary capabilities. The first is a set of integrations to populate the...
Getting Started with API Insights: The Innovation Lab Release
Import
·
almost 2 years
www.servicenow.com
cache
In this \~37 minute video I walk through how to create a data integration using the IRE and IntegrationHub-ETL, the same tools used by the Service Graph Connector team to make CMDB integrations. Su...
Video
Video: Use IRE and IH-ETL for non-CMDB data ingestion
Import
·
over 2 years
www.servicenow.com
cache
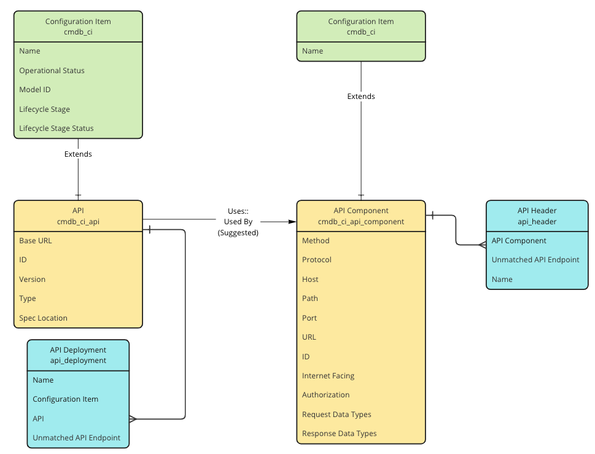
\\\\ As of September 2023, this blog is obsolete as the [data model became GA](https://www.servicenow.com/community/cmdb-articles/new-data-model-in-cmdb-for-apis/ta-p/2688843) \\\\
\\\\ INNOVATION...
INNOVATION LAB: Storing APIs and API Gateway information in the CMDB
Import
·
almost 3 years
www.servicenow.com
cache