AC-S
Alex Coope - SN
Recent News
View all
So, I was in a Customer call the other week and I had another very interesting question "why are translated articles (when translated with the _Localization Framework_) always generated in a "draft...
Need to auto publish translated articles? - check this
Import
·
almost 2 years
www.servicenow.com
cache
Last week I had a super interesting call with an international customer, where they needed to be able to allow their agents the ability to read submitted variables on their requests to aid fulfilme...
Need Dynamic Translation on Variables in forms? - check this
Import
·
almost 2 years
www.servicenow.com
cache
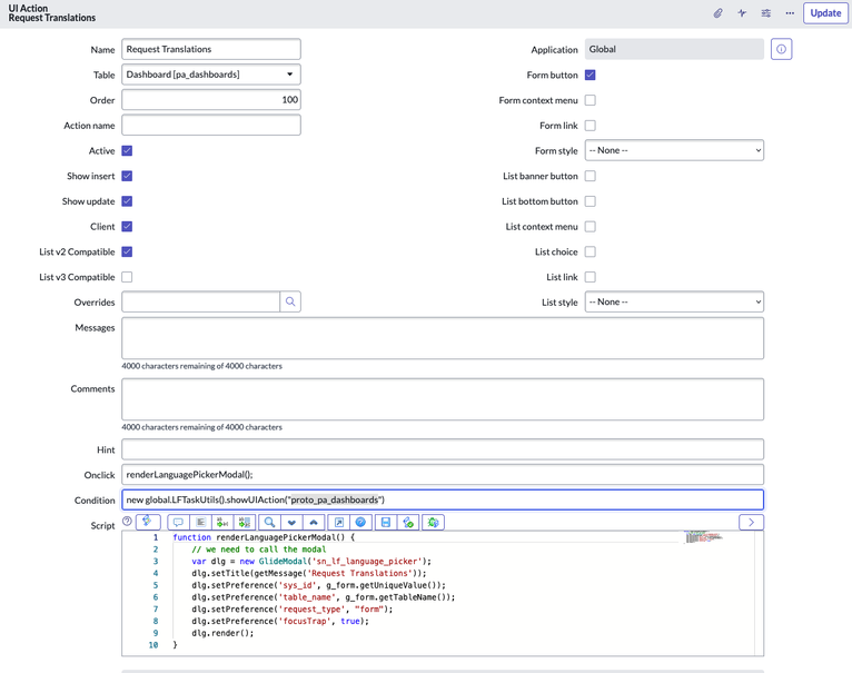
A little while ago we prototyped our "[PA Dashboard](https://www.servicenow.com/community/international-localization/need-to-translate-a-dashboard-check-this/ta-p/2512186)" artifact. For a time it ...
Earlier in the year I was invited as co-host to one of our "Platform Academy" episodes - number 30 to be exact.
If you've not seen it check it out, as it's all about Localization in the platform. ...
Ever wondered what it takes to translate other types of content (such as video)? - check this
Import
·
over 2 years
www.servicenow.com
cache
In the Tokyo release we introduced a new means of installing the Language packs. Gone are the days of a Language pack taking hours to install. However this new method changes a few things, so grab ...
Recent changes for sys_choice entries in Domain Separated instances
Import
·
almost 3 years
www.servicenow.com
cache
I had an interesting question from a partner this past week, in that they wanted to translate their "Indoor Maps" they had made. As I'm always up for a challenge, putting pen to paper, I think you ...
Need to translate your Office / Building / Indoor maps? - check this
Import
·
almost 3 years
www.servicenow.com
cache
In previous blog posts I've talked about the idea of [hard-coded](https://www.servicenow.com/community/international-localization/hard-coded-strings-are-bad-mmmkay/ta-p/2326769) strings in certain ...
Want to find a hardcoded string? - check this (Instance Scan definitions)
Import
·
about 3 years
www.servicenow.com
cache
Now that the Tokyo release is out and people have started to play around with UIB for a few releases and started to learn it's intricacies, it's time to start going through how translations with th...
Need to translate a configurable workspace? - check this
Import
·
over 3 years
www.servicenow.com
cache